Volvo XC70 D5 Cross Country AWD, 2006, Vantaa
Autokeskus Oy ilmoittaa, Huutokaupat.com myy
5 560 €
34 tarjousta
8 min 36 s
Aikaa jäljellä
Huutokaupat.com myy
1,4 l, Kaasu/Bensiini, 81 kW, Automaatti, 302280 km, P.tutkat / Cruise / LED
Katsottu 816 kertaa
Varustelista (Huom! Kaikkien varusteiden toimivuutta ei ole testattu!)
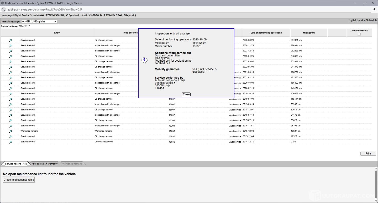
• Huoltokirja ( sähköinen ) viimeisin huolto tehty 25.11.2024!
• Bluetooth Handsfree & äänentoisto
• Pysäköintitutkat edessä ja takana
• Vakionopeudensäädin nopeudenrajoittimella
• Penkinlämmittimet etuistuimille
• LED-ajovalot
• Sähkösäätöiset peilit
• Electric parking brake (sähkötoiminen seisontajarru)
• Isofix-valmius
• Ajonvakautusjärjestelmä
• Automaatti-ilmastointi
• Lukkiutumattomat jarrut (ABS)
• 2x renkaat
• ESP-ajonvakautusjärjestelmä
• Ajotietokone
• Sähköiset lasinnostimet edessä ja takana
• Radio ja CD-soitin
Tekniset tiedot
Teho: 81 kW
CO2-päästöt: 88 g/km
Omamassa 1355 kg
Lisätiedot
Katsastus voimassa: 12/2025
Ajoneuvo noudettava 5 arkipäivän kuluessa huutokaupan päättymisestä, ellei toisin sovita. Tämän ylittävät päivät varastointi kulu on 40€/päivä – Huutokaupat.com
Koeajolla teimme seuraavat havainnot / Faults in the car :
Koeajolla huomattu, pientä kolinaa edestä ja ratti hieman natisee kun kääntää. Vaihteisto toimi normaalisti koeajolla ja ilmastointi puhalsi kylmää.
Ajoneuvo ei ole ollut toimestamme teknisessä kuntotarkastuksessa eikä kaikkien varusteiden toimivuutta ole testattu. Siinä saattaa olla piileviä vikoja, joita koeajolla emme havainneet. Ajoneuvoon on mahdollista tulla tutustumaan ennen huudon jättämistä, sovithan käynnistä soittamalla huutokaupat.comin asiakaspalveluun.
The vehicle has not gone through a special condition check and the functionality of all the equipment have not been tested. Vehicle might have hidden faults that have not been discovered during the test drive. In case you wish to check the vehicle before placing a bid, please contact huutokaupat.com customer service.
Myyjä sitoutuu myymään kohteen korkeimman tarjouksen tekijälle.
Tämän kohteen myyjä on Huutokaupat.com. Huutokaupat.com antaa kohteesta lisätietoja ja vastaa kohteen luovutuksesta. Kohde tulee aina maksaa Huutokaupat.com-sivustolla olevien verkkomaksupainikkeiden kautta tai Huutokaupat.comin laskulla.
Tutustuthan tähän huutokauppaan sovellettaviin Huutokaupat.com-kauppojen huutokauppaehtoihin, sekä myyntiehtoihin ennen tarjouksen tekemistä.
Ja huomaathan, että
Voit tarvittaessa olla yhteydessä Huutokaupat.comin asiakaspalveluun joka päivä 24/7. Kuluttajien tekemiin kauppoihin liittyy kuluttajansuojalain mukainen peruuttamisoikeus, jota koskevat ehdot ja rajoitukset ilmenevät myyntiehdoista.
Aikaa jäljellä
Kohdenumero: 5876349
Katsottu 816 kertaa
Mainos

Tutustu jo ennakkoon Pohjola Autovakuutukseen. Verkko-ostajalle –20 %.
Sopimuksen mukaan arkisin klo 11-17. Ota yhteyttä Huutokaupat.com asiakaspalveluun sopiaksesi kohteeseen tutustumisesta tuusula.varikko@huutokaupat.com / chatissä
Verkkopankkimaksu, maksuaika 24 tuntia tarjouksen hyväksymisestä.
11.11.2025 klo 9.29
Autokeskus Oy ilmoittaa, Huutokaupat.com myy
5 560 €
34 tarjousta
8 min 36 s
Aikaa jäljellä
Varsinais-Suomen Autocenter Oy ilmoittaa, Huutokaupat.com myy
2 400 €
32 tarjousta
18 t 38 min
Aikaa jäljellä
Luonnonvarakeskus ilmoittaa, Huutokaupat.com myy
11 000 €
16 tarjousta
18 t 49 min
Aikaa jäljellä
Myydään korjattavaksi
Lapuan Autovälitys ilmoittaa, Huutokaupat.com myy
750 €
15 tarjousta
19 t 9 min
Aikaa jäljellä
Yksityishenkilö ilmoittaa, Huutokaupat.com myy
1 320 €
27 tarjousta
19 t 34 min
Aikaa jäljellä
Laatuauto Center Oy ilmoittaa, Huutokaupat.com myy
20 000 €
147 tarjousta
20 t 4 min
Aikaa jäljellä
Hedin Automotive Retail Oy ilmoittaa, Huutokaupat.com myy
4 520 €
172 tarjousta
20 t 14 min
Aikaa jäljellä
Myydään korjattavaksi
Nelipyörä Oy ilmoittaa, Huutokaupat.com myy
7 000 €
Lähtöhinta
20 t 39 min
Aikaa jäljellä
Yksityishenkilö ilmoittaa, Huutokaupat.com myy
2 240 €
27 tarjousta
20 t 44 min
Aikaa jäljellä
Vihdin Autotalo Oy ilmoittaa, Huutokaupat.com myy
1 550 €
48 tarjousta
20 t 49 min
Aikaa jäljellä
Yksityishenkilö ilmoittaa, Huutokaupat.com myy
6 970 €
243 tarjousta
20 t 59 min
Aikaa jäljellä
Yksityishenkilö ilmoittaa, Huutokaupat.com myy
7 520 €
13 tarjousta
20 t 59 min
Aikaa jäljellä
Myydään korjattavaksi
Veho Oy Ab ilmoittaa, Huutokaupat.com myy
5 320 €
79 tarjousta
20 t 59 min
Aikaa jäljellä
Oivanpoika / RSJ-House Oy ilmoittaa, Huutokaupat.com myy
12 020 €
85 tarjousta
21 t 12 min
Aikaa jäljellä
Myydään korjattavaksi
Liedon Realisointi ilmoittaa, Huutokaupat.com myy
8 198 €
1 tarjous
21 t 14 min
Aikaa jäljellä
Myydään korjattavaksi
Liedon Realisointi ilmoittaa, Huutokaupat.com myy
10 899 €
Lähtöhinta
21 t 30 min
Aikaa jäljellä
Myydään korjattavaksi
Liedon Realisointi ilmoittaa, Huutokaupat.com myy
1 000 €
Lähtöhinta
21 t 39 min
Aikaa jäljellä
Myydään korjattavaksi
Veho Oy Ab ilmoittaa, Huutokaupat.com myy
3 840 €
192 tarjousta
21 t 39 min
Aikaa jäljellä
Bilar99e Oy ilmoittaa, Huutokaupat.com myy
1 270 €
97 tarjousta
22 t 9 min
Aikaa jäljellä
Myydään korjattavaksi
Veho Oy Ab ilmoittaa, Huutokaupat.com myy
5 170 €
69 tarjousta
14 t 59 min
Aikaa jäljellä
Hedin Automotive Retail Oy ilmoittaa, Huutokaupat.com myy
2 000 €
40 tarjousta
18 t 59 min
Aikaa jäljellä
Myydään korjattavaksi
SAKA Finland Oy ilmoittaa, Huutokaupat.com myy
2 102 €
1 051 tarjousta
19 t 9 min
Aikaa jäljellä
Yksityishenkilö ilmoittaa, Huutokaupat.com myy
4 999 €
Lähtöhinta
19 t 10 min
Aikaa jäljellä
Wetteri Auto Oy ilmoittaa, Huutokaupat.com myy
400 €
20 tarjousta
19 t 44 min
Aikaa jäljellä
SAKA Finland Oy ilmoittaa, Huutokaupat.com myy
1 105 €
179 tarjousta
19 t 49 min
Aikaa jäljellä
Oy Autoliike Nystedt Bilaffär Ab ilmoittaa, Huutokaupat.com myy
40 €
4 tarjousta
20 t 9 min
Aikaa jäljellä
Autokeskus Oy ilmoittaa, Huutokaupat.com myy
3 980 €
151 tarjousta
20 t 9 min
Aikaa jäljellä
Länsiauto Trade Oy ilmoittaa, Huutokaupat.com myy
235 €
7 tarjousta
20 t 9 min
Aikaa jäljellä
J. Rinta-Jouppi Oy ilmoittaa, Huutokaupat.com myy
601 €
206 tarjousta
20 t 29 min
Aikaa jäljellä
SAKA Finland Oy ilmoittaa, Huutokaupat.com myy
2 996 €
175 tarjousta
20 t 36 min
Aikaa jäljellä
Bilar99e Oy ilmoittaa, Huutokaupat.com myy
101 €
22 tarjousta
20 t 44 min
Aikaa jäljellä
JVK Cars Oy ilmoittaa, Huutokaupat.com myy
450 €
90 tarjousta
20 t 49 min
Aikaa jäljellä
Myydään korjattavaksi
Yksityishenkilö ilmoittaa, Huutokaupat.com myy
800 €
Lähtöhinta
20 t 59 min
Aikaa jäljellä
Pirkanmaan Autocenter Oy ilmoittaa, Huutokaupat.com myy
30 €
2 tarjousta
21 t 4 min
Aikaa jäljellä
SAKA Finland Oy ilmoittaa, Huutokaupat.com myy
1 100 €
17 tarjousta
21 t 14 min
Aikaa jäljellä
SAKA Finland Oy ilmoittaa, Huutokaupat.com myy
850 €
18 tarjousta
21 t 31 min
Aikaa jäljellä
Rinta-Joupin Autoliike Oy ilmoittaa, Huutokaupat.com myy
1 040 €
50 tarjousta
22 t 8 min
Aikaa jäljellä
Yksityishenkilö ilmoittaa, Huutokaupat.com myy
440 €
22 tarjousta
22 t 24 min
Aikaa jäljellä
Myydään korjattavaksi
TM Autoratkaisut Oy ilmoittaa, Huutokaupat.com myy
499 €
Lähtöhinta
1 pv 17 t
Aikaa jäljellä
4.2 l, Bensiini, 253 kW // Sähkösäätöiset istuimet // tutkat // Kattoluukku // Aidot bbs ck 3 vanteet // Recaro penkit // Climatronic automaattinen ilmastointi
Motored Oy ilmoittaa, Huutokaupat.com myy
4 625 €
177 tarjousta
19 t 59 min
Aikaa jäljellä
1.8T quattro, Bensiini, 120 kW, Manuaali, 165tkm ** Neliveto / 6kk leima / Suomi-auto / Lisävalo / Vakkari **
SAKA Finland Oy ilmoittaa, Huutokaupat.com myy
1 790 €
131 tarjousta
20 t 4 min
Aikaa jäljellä
2,0 l, Facelift, Diesel, 105 kW, Automaatti, 172000 km
Auto-Suni Oy ilmoittaa, Huutokaupat.com myy
6 040 €
211 tarjousta
20 t 6 min
Aikaa jäljellä
1.8 l, Bensiini, 132 kW, Manuaali, 267600 km
Skaftungin huutokaupat ilmoittaa, Huutokaupat.com myy
940 €
37 tarjousta
20 t 19 min
Aikaa jäljellä
1.6 l, Bensiini, 75 kW, Manuaali, 275000 km / Katsastus 6/2026
Waloauto Vantaa / Waloauto Oy ilmoittaa, Huutokaupat.com myy
500 €
5 tarjousta
20 t 43 min
Aikaa jäljellä
2.0 l, Bensiini, 125 kW, Automaatti, 226000 km
Käyttöauto Oy ilmoittaa, Huutokaupat.com myy
780 €
39 tarjousta
20 t 44 min
Aikaa jäljellä
2.0 l, Diesel, 103 kW, Manuaali, 386480 km
J. Rinta-Jouppi Oy ilmoittaa, Huutokaupat.com myy
60 €
3 tarjousta
21 t 4 min
Aikaa jäljellä
2.0 l, Bensiini, 147 kW, Automaatti, 252640 km, Myydään korjattavaksi
Yksityishenkilö ilmoittaa, Huutokaupat.com myy
1 100 €
Lähtöhinta
21 t 9 min
Aikaa jäljellä